CustomResourceDefinitions relationships

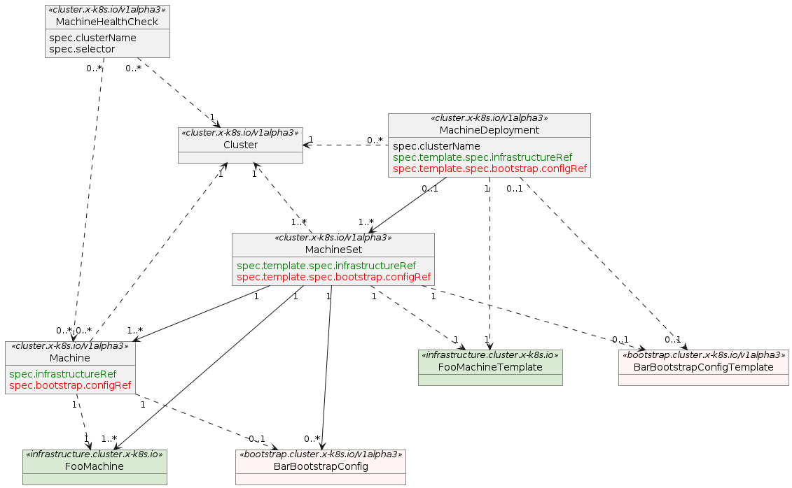
There are many resources that appear in the Cluster API. In this section, we use diagrams to illustrate the most common relationships between Cluster API resources.

Control plane machines relationships

Worker machines relationships